Edit of asset "Godot Doctor" Accepted

Old/Current New/Edit
Title Godot Doctor
Description A powerful validation plugin for Godot that catches errors before they reach runtime. Validate scenes, nodes, and resources using a declarative, test-driven approach.
No @tool required!

This version has a new major feature: CLI support, allowing for CI/CD integration.

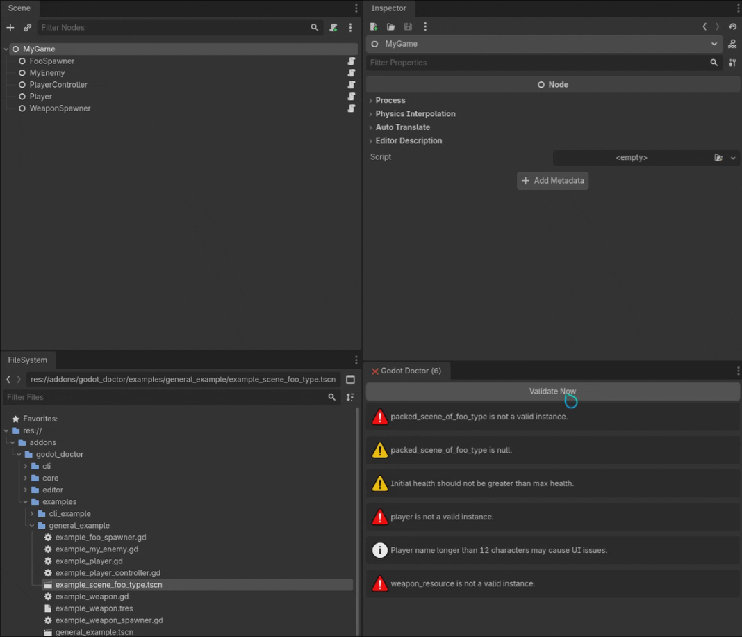
Key Features
- No-code validations
- No @tool required - keep gameplay code free of editor logic
- Verify type of PackedScene - introduces type safety to PackedScene references
- Automatic scene validation - errors appear instantly when saving scenes
- Dedicated validation dock - click errors to jump directly to problem nodes
- Supports Nodes and Resources - validate both scenes and data assets
- Declarative, test-driven syntax - write validations like unit tests
- Reusable & nested conditions - scale from simple checks to complex rules
- Run on the CLI for integration with your CI/CD pipeline.

New in this version: https://github.com/codevogel/godot_doctor/releases/tag/2.0.0

* Full documentation, examples, and setup guide available on GitHub (click the VIEW FILES button)
Category Tools
License MIT
Repository Provider GitHub
Repository Url https://github.com/codevogel/godot_doctor/
Issues Url https://github.com/codevogel/godot_doctor/issues
Godot version Godot 4.0
Version String 2.0.0
Download Commit 7c0d96e126966a683350ea3667aeb7e76cde431d
Download Url (Computed) https://github.com/codevogel/godot_doctor/archive/7c0d96e126966a683350ea3667aeb7e76cde431d.zip
Icon Url https://raw.githubusercontent.com/codevogel/godot_doctor/refs/heads/main/github_assets/png/godot_doctor_logo.png
Preview Update
Type image
Image/Video URL https://raw.githubusercontent.com/codevogel/godot_doctor/refs/heads/main/github_assets/gif/doctor_example.gif
Thumbnail https://raw.githubusercontent.com/codevogel/godot_doctor/refs/heads/main/github_assets/png/example_gif_thumbnail.png
Preview Update
Type image
Image/Video URL https://raw.githubusercontent.com/codevogel/godot_doctor/refs/heads/main/github_assets/png/cli_output.png
Thumbnail https://raw.githubusercontent.com/codevogel/godot_doctor/refs/heads/main/github_assets/png/cli_output.png
Preview Update
Type image
Image/Video URL https://raw.githubusercontent.com/codevogel/godot_doctor/refs/heads/main/github_assets/png/before_after.png
Thumbnail https://raw.githubusercontent.com/codevogel/godot_doctor/refs/heads/main/github_assets/png/before_after.png
Preview Insert
Type image
Image/Video URL https://raw.githubusercontent.com/codevogel/godot_doctor/refs/heads/main/github_assets/png/before_after_2.png
Thumbnail https://raw.githubusercontent.com/codevogel/godot_doctor/refs/heads/main/github_assets/png/before_after_2.png