Aide-De-Cam's icon

Aide-De-Cam 1.0.0 Tools 4.3 Community

Submitted by user The-Captain-Kerr; Unlicense; 2026-03-21

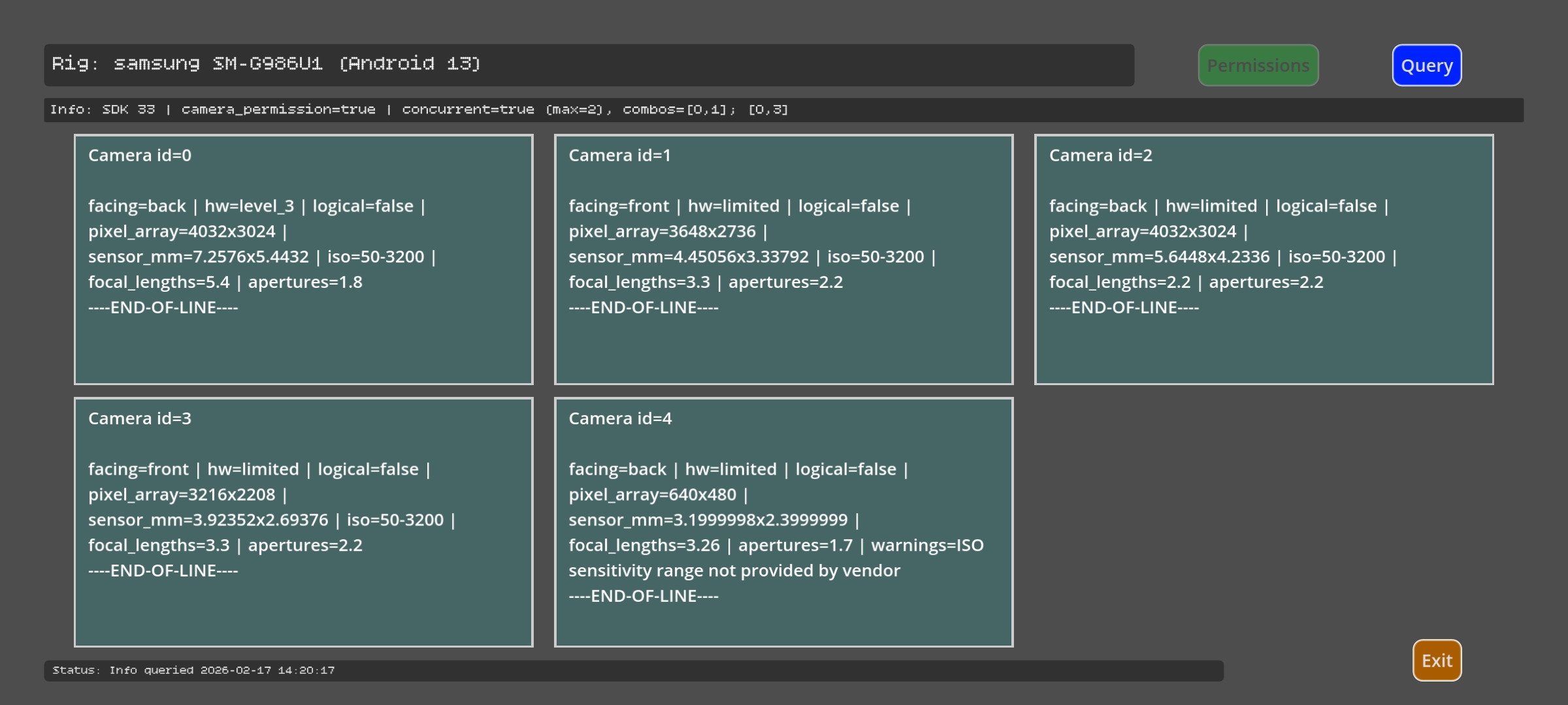
Supplies camera capability info - supported concurrent use, sensor resolution, ISO, focal length, etc - for Android (Camera2) device cameras, into GDscript. Provides a handy json string and user:// file upon request; plus optional export to Documents.


View files Download Recent Edits